本篇文章主要介绍了" 在阿里云Windows Server 上部署ASP NET CORE20项目",主要涉及到方面的内容,对于Windows Server 2008jrs看球网直播吧_低调看直播体育app软件下载_低调看体育直播感兴趣的同学可以参考一下:
近期使用ASP.NET Core2.0对博客进行了重写,在部署到服务器时遇到了一些问题,来记录一下留用。配置环境安装 .Net Framework3.5在IIS...
近期使用ASP.NET Core2.0对博客进行了重写,在部署到服务器时遇到了一些问题,来记录一下留用。
配置环境
安装 .Net Framework3.5
在IIS管理器上直接开启,这里总是失败,上网上找了找,发现了可以使用命令行安装,打开PowerShell,依次执行:
?Set-ItemProperty -Path'HKLM:\SOFTWARE\Policies\Microsoft\Windows\WindowsUpdate\AU' -Name UseWUServer-Value 0
?Restart-Service -Name wuauserv
?Install-WindowsFeatureNet-Framework-Core
Set-ItemProperty -Path'HKLM:\SOFTWARE\Policies\Microsoft\Windows\WindowsUpdate\AU' -Name UseWUServer-Value 1
Restart-Service -Name wuauserv
执行完就安装完成了。
接下来安装vc++ 2015 64bit版,点击下载
安装.NET Core Windows ServerHosting bundle ,这个一定要看清楚了,网上有些jrs看球网直播吧_低调看直播体育app软件下载_低调看体育直播版本时1.x的,配置好了 也会报错502.5
配置IIS,右键网站-添加网站,设置网站名称,设置物理路径,这里就是部署文件的存放地址,设置主机名,这里可以填也可以不填,填了的话只能以主机名访问,不填的话可以使用IP地址访问

然后去配置应用程序池

设置IIS的日志记录方式为日志文件和ETW事件

这样服务器端的配置就基本完成了
发布
接下来去VS2017 修改Program.Cs
public static IWebHost BuildWebHost(string[] args) =>
WebHost.CreateDefaultBuilder(args)
.UseKestrel().UseIISIntegration().UseStartup().Build();
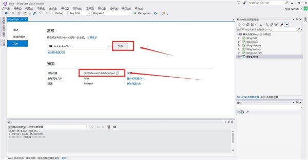
接下来就可以发布网站了,选择任意项目,点击右键-发布,这里选择文件夹,下面的文件夹地址是将要输出的地址,一定要记住,一会儿需要从这里将配置文件拷贝到服务器上

选择自己的配置文件,确定无误之后点击发布,等发布完成

去发布文件夹,将所有东西拷贝到服务器上,刚才选择的物理存储地址c:\test文件夹中,并新建logs文件夹来保存日志。
若想要对网站进行更改,先停止服务,在powershell中输入
net stop was / y
直接将配置文件拷贝到c:\test文件夹覆盖掉原文件即可,然后重新开启服务
net start w3svc
就完成了
若出现问题,去c:\test文件夹中,查看web.config文件中的arguments属性值,在该文件夹使用命令行 dotnet + 属性值 运行,根据相关问题,再进行更改。
参考:
http://www.cnblogs.com/wangjieguang/p/core-iis.html
http://www.codeisbug.com/Doc/2/1089
http://code.sike.wang/code/show-4179.html
更多请访问:我的博客 vlins.cn
以上就介绍了 在阿里云Windows Server 上部署ASP NET CORE20项目,包括了方面的内容,希望对Windows Server 2008jrs看球网直播吧_低调看直播体育app软件下载_低调看体育直播有兴趣的朋友有所帮助。
本文网址链接:http://www.codes51.com/article/detail_4490279.html